人人软件园:您身边的绿色软件下载网!
regexbuddy(正则表达式工具)

regexbuddy(正则表达式工具)

  • 大小:13.25M语言:多国语言软件厂商:Just Great Software Co. Ltd.
  • 授权:免费软件类型:编程开发星级:
  • 平台:Windows11,Windows10,Windows8,Windows7
  • 0%

大小:13.25M

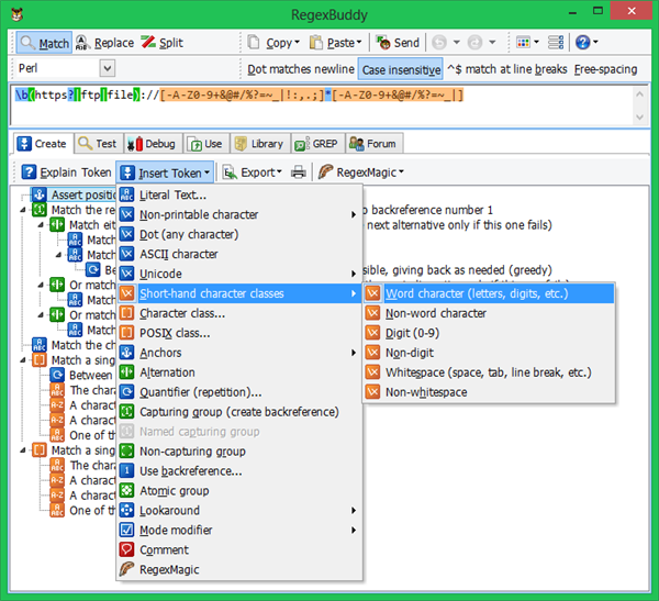
RegexBuddy是一款强大的正则表达式编辑器和测试工具,用于创建、编辑、测试和分析正则表达式。这个软件的主要目的是帮助用户轻松地构建和理解正则表达式,以便用于文本搜索、数据提取、字符串替换和其他文本处理任务。

RegexBuddy作为一款强大且用户友好的正则表达式工具,尤其适用于那些需要在日常工作中处理文本数据并进行高级搜索和替换操作的人员,它可用于多个平台,包括Windows和Wine(在Linux和macOS上运行Windows版本),有需要的小伙伴快快下载体验吧!

regexbuddy特色功能介绍

1、正则表达式编辑器

RegexBuddy提供了一个直观的界面,允许用户创建和编辑正则表达式模式。它支持多种正则表达式语法,包括Perl、PCRE、Java、JavaScript、.NET等,用户可以选择所需的语法。

2、实时分析和解释

软件会实时解释和分析您的正则表达式,将其可视化以帮助用户理解模式的工作方式。这有助于防止错误和提高正则表达式的准确性。

3、测试正则表达式

RegexBuddy允许用户输入文本,并使用其正则表达式模式进行测试,以查看匹配结果。这有助于调试和验证正则表达式的正确性。

4、生成代码片段

软件可以自动生成不同编程语言的代码片段,以帮助用户在应用程序中使用正则表达式。它支持多种语言,包括Python、Java、C++、C#等。

5、库和示例

RegexBuddy包括一个正则表达式模式库,用户可以从中查找常用模式或示例,以加快正则表达式的编写过程。

6、数据提取

用户可以使用RegexBuddy来从文本中提取特定模式的数据。这在处理日志文件、文本文档或任何需要从文本中提取信息的任务中非常有用。

7、替换和搜索

RegexBuddy支持在文本中搜索和替换操作,让用户可以快速实现批量替换操作。

8、学习资源

RegexBuddy还提供了大量的正则表达式学习资源,包括教程、参考资料和帮助文档,以帮助用户学习如何有效地使用正则表达式。

软件优势

1、自动生成正则表达式。

2、编辑并测试正则表达式。

3、多向导页,可在多个源文本上测试同一个正则表达式(标准版无此功能)。

4、多页参考生成正则表达式(标准版无此功能)。

5、自动检查和修改生成的正则表达式的正确性。

6、以可视方式呈现测试结果。

为您推荐:   
  • 下载地址
regexbuddy(正则表达式工具)
下载不了?
相关下载
  • 水狐浏览器(Waterfox)
    水狐浏览器(Waterfox)

    水狐浏览器是一款基于火狐浏览器内核推出的网页浏览器,该版本只支持64位的操作系统使用。相比于火狐浏览器,水狐浏览器的优..

  • 水狐浏览器(Waterfox)
    水狐浏览器(Waterfox)

    水狐浏览器是一款基于火狐浏览器内核推出的网页浏览器,该版本只支持64位的操作系统使用。相比于火狐浏览器,水狐浏览器的优..

  • AB Download Manager(下载工具)
    AB Download Manager(下载工具)

    AB Download Manager是一款下载管理工具,支持多线程下载,可将文件分割成多个部分同时进行下载,能够显著..

  • 中国移动智能加速器
    中国移动智能加速器

    中国移动智能加速器是一款由中国移动官方推出的网络加速工具,它通过覆盖全球的800+节点,为游戏、教育及直播提供低延迟加..

  • 水狐浏览器(Waterfox)
    水狐浏览器(Waterfox)

    水狐浏览器是一款基于火狐浏览器内核推出的网页浏览器,该版本只支持64位的操作系统使用。相比于火狐浏览器,水狐浏览器的优..

  • 水狐浏览器(Waterfox)
    水狐浏览器(Waterfox)

    水狐浏览器是一款基于火狐浏览器内核推出的网页浏览器,该版本只支持64位的操作系统使用。相比于火狐浏览器,水狐浏览器的优..

  • AB Download Manager(下载工具)
    AB Download Manager(下载工具)

    AB Download Manager是一款下载管理工具,支持多线程下载,可将文件分割成多个部分同时进行下载,能够显著..

  • 中国移动智能加速器
    中国移动智能加速器

    中国移动智能加速器是一款由中国移动官方推出的网络加速工具,它通过覆盖全球的800+节点,为游戏、教育及直播提供低延迟加..

网友评论

关于我们 | 免责声明 | 商务洽谈 | 网站地图 | 帮助中心

Copyright © 2024-2025 http://www.rrdown.com, All Rights Reserved.鄂ICP备2025114967号-1