学浪老师版电脑版是由北京因材施教科技有限公司专为老师推出的在线教育学习软件,这款软件提供了大量的关于上课所要使用的工具如,有班级管理、课件上传和制作、视频授课等等教学的功能,可以让老师们更加高效的使用上课的课件,并且还为不同年龄组的学生提供相关的优质教学辅导方案来满足用户的各种线上教学管理需求,让老师们有效的提高了教学效率让工作也更加轻松。
学浪老师版电脑版为满足广大老师直播、录播授课的需求,它还为大家提供了大量的关于上课所要使用的工让老师们可以更加高效的使用上课的课件。另外该软件还覆盖抖音、今日头条、西瓜视频等多平台海量优质用户,为知识传播者提供线上招生、课程交付、用户运营等一站式解决方案,并引入多元服务商资源以全面生态助力知识传播者高效发展的线上学习平台。不仅如此,学浪老师版电脑版更是可以让学浪机构管理者查看订单信息,课程进度,审核状态,而老师可以查看学员的学习状态,查收班级群和学员私聊信息与学生保持实时和丰富的互动,非常的方便好用。有需要这款软件的老师们欢迎前来本站免费下载使用。
基础信息
课程名称:精炼有吸引力,控制在17个字以内;
所属类目:根据老师入驻时选择的“教学领域”可选择对应的类目,入驻成功后可以在信息中心-教学资质增加新的教学领域,个人入驻最多支持10个教学领域,机构入驻支持增加全部教学领域;
图文介绍
封面图片:建议尺寸为600*600以上的1:1比例方图,会同时展示在抖音端和学浪端,文件大小需在5M以内,支持jpg、png、jepg;
课程详情:文字部分会在“学浪”端展示,图片部分会在“抖音”和“学浪”展示,建议以图片形式上传(最多支持上传20张),单张图片大小不得超过2M
注意: 课程详情中不得包含用户评价截图、“抖音”字样、或二维码、手机号等第三方联系方式
人物肖像资质:若课程中使用名人、明星肖像,需要提供肖像权等证明资料
填写完以上选项后,点击【提交审核】按钮,完成课程创建,自动跳转到新建课时页面。
2、新建课时内容
选择创建好的直播课程-点击“教学管理”-点击“新建课时”-输入课时信息
课时名称:例如“第一节课:如何使用画笔工具”
授课老师:选择实际上课的老师
课时时间:选择具体的开课日期与具体时间段,最快支持创建一分钟以后的直播课时
输出画质:
选择普通画质(360/480P):支持学生切换不同画质,适合于课件授课方式
选择超清画质(720P):适合于对画质有较高要求的摄像头授课方式
添加课件:上传本地课件:需PDF格式,推荐比例4:3,文件大小不得超过150M;
绑定已上传课件:可选择多媒体编辑器创建的课件内容,具体使用方法请点击:课件管理功能。
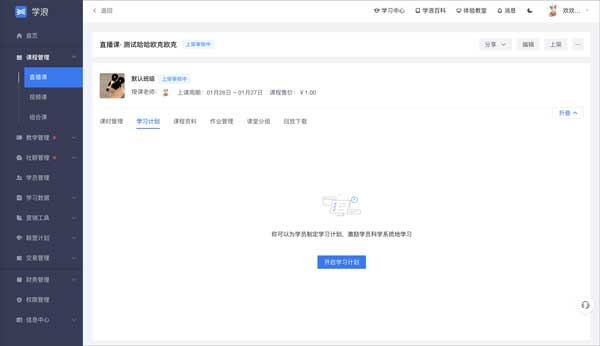
3、新建学习计划
「学习计划」是一个高级教研功能,支持老师为每个课程,创建一个课程专属学习计划,老师可以通过在学习计划下,安排任务组 + 任务,并设置不同的任务类型,来更好的引导学生一步一步地学习,取得更好地学习效果
点击学习计划-开启学习计划:按照页面提示,填写相关信息
老师发布计划后,学生会在 App 看到计划入口,进入后会有沉浸式学习界面,引导学生用户完成一个个学习任务(看课程、去群聊、做作业、打开 App 等)
4、上传课程资料
功能说明:老师上传课程资料后,学生可自主下载,更容易理解课程内容,部分手机需将资料分享至第三方软件后下载
点击课程资料—上传资料,支持以下资料文件格式:
Offfice 文档(doc、docx、ppt、pptx、xls、xlsx)
程序等文本(txt、java、net、js、html、ts、vue、mp、c、php、h)
状态【可见】即课程资料对学生可见且可下载,【隐藏】即资料对学生隐藏,学生不能查看和下载课程资料
二、课堂功能
1、支持投屏
第一步:点击左侧导航栏【课程管理-视频课】,选择需要开启投屏功能的课程,点击右侧【教学管理】按钮
第二步:点击右上角“编辑”按钮,下滑至【版权保护】模块,在“禁止投屏”选项下,选择“不开启”
注意:若选择开启“防盗录”,可能会影响投屏功能。
2、支持视频下载
视频课时支持学生在手机端学浪APP下载。
三、教学管理
1、布置作业
作业题目可在题库中挑选,或老师自己布置;在开放作答前,作业可支持添加、删除、修改;一个课时只可创建一份课前预习和课后复习。
2、批改作业
客观题系统自动批改,主观题需老师手动批改。
功能特色
1、流量资源定向扶持 全年10余场大型联合营销活动,丰富的站内话题玩法,平台级资源扶持,获取更多流量曝光。 2、学浪大学培训赋能 学浪联合行业资深大咖,传授抖音账号涨粉、直播间营销、爆款课程制作技巧,助力抖音涨粉招生。 3、打造名师IP 学浪官方全方位扶持优质老师,提供视频内容、直播策略、课程打磨一站式运营指导,共创短视频时代名师IP。学浪老师版pc端操作指南
一、新建直播课程 1、填写课程信息 点击课程管理-选择直播课程-点击新建直播课
基础信息
课程名称:精炼有吸引力,控制在17个字以内;
所属类目:根据老师入驻时选择的“教学领域”可选择对应的类目,入驻成功后可以在信息中心-教学资质增加新的教学领域,个人入驻最多支持10个教学领域,机构入驻支持增加全部教学领域;
图文介绍
封面图片:建议尺寸为600*600以上的1:1比例方图,会同时展示在抖音端和学浪端,文件大小需在5M以内,支持jpg、png、jepg;
课程详情:文字部分会在“学浪”端展示,图片部分会在“抖音”和“学浪”展示,建议以图片形式上传(最多支持上传20张),单张图片大小不得超过2M
注意: 课程详情中不得包含用户评价截图、“抖音”字样、或二维码、手机号等第三方联系方式
人物肖像资质:若课程中使用名人、明星肖像,需要提供肖像权等证明资料
填写完以上选项后,点击【提交审核】按钮,完成课程创建,自动跳转到新建课时页面。
2、新建课时内容
选择创建好的直播课程-点击“教学管理”-点击“新建课时”-输入课时信息
课时名称:例如“第一节课:如何使用画笔工具”
授课老师:选择实际上课的老师
课时时间:选择具体的开课日期与具体时间段,最快支持创建一分钟以后的直播课时
输出画质:
选择普通画质(360/480P):支持学生切换不同画质,适合于课件授课方式
选择超清画质(720P):适合于对画质有较高要求的摄像头授课方式
添加课件:上传本地课件:需PDF格式,推荐比例4:3,文件大小不得超过150M;
绑定已上传课件:可选择多媒体编辑器创建的课件内容,具体使用方法请点击:课件管理功能。
3、新建学习计划
「学习计划」是一个高级教研功能,支持老师为每个课程,创建一个课程专属学习计划,老师可以通过在学习计划下,安排任务组 + 任务,并设置不同的任务类型,来更好的引导学生一步一步地学习,取得更好地学习效果
点击学习计划-开启学习计划:按照页面提示,填写相关信息
老师发布计划后,学生会在 App 看到计划入口,进入后会有沉浸式学习界面,引导学生用户完成一个个学习任务(看课程、去群聊、做作业、打开 App 等)
4、上传课程资料
功能说明:老师上传课程资料后,学生可自主下载,更容易理解课程内容,部分手机需将资料分享至第三方软件后下载
点击课程资料—上传资料,支持以下资料文件格式:
Offfice 文档(doc、docx、ppt、pptx、xls、xlsx)
程序等文本(txt、java、net、js、html、ts、vue、mp、c、php、h)
状态【可见】即课程资料对学生可见且可下载,【隐藏】即资料对学生隐藏,学生不能查看和下载课程资料
二、课堂功能
1、支持投屏
第一步:点击左侧导航栏【课程管理-视频课】,选择需要开启投屏功能的课程,点击右侧【教学管理】按钮
第二步:点击右上角“编辑”按钮,下滑至【版权保护】模块,在“禁止投屏”选项下,选择“不开启”
注意:若选择开启“防盗录”,可能会影响投屏功能。
2、支持视频下载
视频课时支持学生在手机端学浪APP下载。
三、教学管理
1、布置作业
作业题目可在题库中挑选,或老师自己布置;在开放作答前,作业可支持添加、删除、修改;一个课时只可创建一份课前预习和课后复习。
2、批改作业
客观题系统自动批改,主观题需老师手动批改。

